Questions for the H12-811 were updated on : Nov 30 ,2025
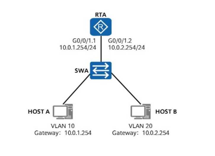
On the network shown in the figure, HOST A and HOST B are required to communicate with each
other across VLANs through one-armed routing. To satisfy this requirement, which of the
following commands needs to be performed on G0/0/1.1 of RTA?
C
Explanation:
Understanding the Network Diagram
Host A is in VLAN 10 with a gateway of 10.0.1.254.
Host B is in VLAN 20 with a gateway of 10.0.2.254.
The router (RTA) has two sub-interfaces:
G0/0/1.1 (10.0.1.254/24) for VLAN 10
G0/0/1.2 (10.0.2.254/24) for VLAN 20
The switch (SWA) is using VLAN trunking to forward packets to the router, requiring 802.1Q
encapsulation.
One-Armed Routing (Router-on-a-Stick) is being used, meaning a single physical interface (G0/0/1)
handles multiple VLANs using sub-interfaces.
Analyzing the Answer Choices
Option A (dot1q termination vid 20) → Incorrect
This command would be configured on G0/0/1.2, not G0/0/1.1.
Option B (dot1q termination vid 30) → Incorrect
VLAN 30 is not part of this topology.
Option C (dot1q termination vid 10) → Correct
Since G0/0/1.1 corresponds to VLAN 10, the correct command is dot1q termination vid 10.
Option D (dot1q termination vid 1) → Incorrect
VLAN 1 is usually the default VLAN, which is not relevant here.
Thus, the correct answer is C (dot1q termination vid 10).
Reference: HCIA-Datacom Study Guide, Router-on-a-Stick (One-Armed Routing) Configuration
Section.
By default, all SNMP versions (SNMPv1, SNMPv2c, and SNMPv3) are supported on Huawei AR G3
series routers.
A
Explanation:
Huawei AR G3 series routers support all SNMP versions (v1, v2c, and v3) by default.
SNMPv3 provides enhanced security features compared to SNMPv1 and SNMPv2c.
Thus, the correct answer is A (TRUE).
Reference: HCIA-Datacom Study Guide, SNMP Protocol Section.
Which of the following application-layer protocols are based on TCP?
B, C
Explanation:
B (Correct) - HTTP: Uses TCP port 80 for web traffic.
C (Correct) - FTP: Uses TCP ports 20/21 for file transfer.
A (Incorrect) - TFTP: Uses UDP port 69, not TCP.
D (Incorrect) - Ping: Uses ICMP, which is neither TCP nor UDP.
Thus, the correct answers are B and C.
Reference: HCIA-Datacom Study Guide, Application Layer Protocols Section.
Which of the following parameters is not used by an Advanced ACL?
A
Explanation:
Advanced ACLs (3000-3999) allow filtering based on:
Source and Destination IPs
Protocol Number (C - Correct)
Destination Port Number (B - Correct)
Time-range (D - Correct)
A (Incorrect): ACLs do not filter based on the source interface, but rather on IPs, ports, and protocols.
Thus, the correct answer is A (Source Interface).
Reference: HCIA-Datacom Study Guide, ACL Configuration Section.
An ACL rule is as follows. Which of the following IP addresses can be matched by the permit rule?
Rule: rule 5 permit ip source 10.0.2.0 0.0.254.255
D
Explanation:
The wildcard mask 0.0.254.255 means:
The first and third octets are checked exactly.
The second and fourth octets can vary.
This results in a match for IPs in the range 10.0.2.0 - 10.0.2.255.
Only option D (10.0.2.1) falls within this range.
Thus, the correct answer is D (10.0.2.1).
Reference: HCIA-Datacom Study Guide, ACL Wildcard Masking Section.
Refer to the captured three packets shown in the figure. Which of the following statements is false?
C
Explanation:
A (Correct): The client initiates the connection using a random source port (50190).
B (Correct): The packets show the TCP three-way handshake (SYN, SYN-ACK, ACK).
C (Incorrect): The client initiates the connection (10.0.12.1), and the server responds (10.0.12.2), so
the roles are reversed in this statement.
D (Correct): The handshake packets contain no application-layer data, only TCP control flags.
Thus, the correct answer is C (False Statement).
Reference: HCIA-Datacom Study Guide, TCP Three-Way Handshake Section.
What is the total length of the port ID in STP?
A
Explanation:
In Spanning Tree Protocol (STP), the Port ID consists of:
8-bit Port Priority
8-bit Port Number
This results in a total length of 16 bits.
B, C, and D are incorrect since they do not represent the full length of the Port ID.
Thus, the correct answer is A (16 bits).
Reference: HCIA-Datacom Study Guide, STP Concepts Section.
The network administrator has decided to configure link aggregation in the enterprise network.
Which of the following represent advantages of link aggregation?
A, B, C
Explanation:
A (Correct) - Load Balancing: Link aggregation distributes traffic across multiple physical links,
reducing congestion and improving performance.
B (Correct) - Improved Bandwidth: Multiple links act as a single logical link, increasing the total
available bandwidth.
C (Correct) - Enhanced Reliability: If one link in an aggregated group fails, traffic is rerouted through
the remaining links, improving network resilience.
D (Incorrect) - Improved Security: Link aggregation does not inherently improve security; it primarily
enhances performance and fault tolerance.
Thus, the correct answers are A, B, and C.
Reference: HCIA-Datacom Study Guide, Link Aggregation Section.
Which of the following are advantages of stacking and CSS (Cluster Switch System) technologies?
A, B, C, D
Explanation:
A (Correct): Stacking allows inter-chassis Ethernet Trunks to be created, improving redundancy and
bandwidth.
B (Correct): Multiple switches act as a single logical device, simplifying network management.
C (Correct): Stacking increases available ports, allowing expansion without adding separate devices.
D (Correct): By enabling redundancy, stacking and CSS help prevent single points of failure in the
network.
Thus, the correct answers are A, B, C, and D.
Reference: HCIA-Datacom Study Guide, Stacking & CSS Section.
Refer to the following display vlan command output. Which of the following statements are true?
B, C, D
Explanation:
B (Correct): GE0/0/1 is untagged for VLAN 10, meaning it does not add VLAN tags to VLAN 10 frames.
C (Correct): GE0/0/1 is also untagged for VLAN 20, so it does not add VLAN tags to VLAN 20 frames.
D (Correct): The output shows four VLANs (10, 20, 30, 40), which were manually created.
A (Incorrect): GE0/0/2 is not explicitly mentioned, so VLAN tagging behavior cannot be confirmed.
Thus, the correct answers are B, C, and D.
Reference: HCIA-Datacom Study Guide, VLAN & Trunking Configuration Section.
Refer to the following configuration of an interface on a switch. For which VLAN does the interface
remove VLAN tags before forwarding data frames?
go
CopyEdit
interface GigabitEthernet0/0/1
port link-type trunk
port trunk pvid vlan 10
port trunk allow-pass vlan 10 20 30 40
D
Explanation:
The PVID (Port VLAN ID) specifies the default VLAN for untagged frames.
The command port trunk pvid vlan 10 means that VLAN 10 is the default VLAN.
When untagged frames arrive, they are assigned to VLAN 10.
When the switch forwards frames from VLAN 10, it removes the VLAN tag.
VLANs 20, 30, and 40 remain tagged.
Thus, the correct answer is D (VLAN 10).
Reference: HCIA-Datacom Study Guide, VLAN Trunking & PVID Section.
A switch needs to forward a frame with the destination MAC address 5489-98EC-F011. Refer to the
display mac-address command output. Which of the following statements is true?
C
Explanation:
The MAC address table does not contain an entry for 5489-98EC-F011.
When a switch receives a frame with an unknown destination MAC address, it performs flooding.
Flooding sends the frame out of all interfaces except the one it was received on.
A (Incorrect): The switch does not discard unknown frames; it floods them.
B (Incorrect): No request is sent; flooding occurs instead.
D (Incorrect): ICMP is used for network-layer (IP) communication, not Ethernet switching.
Thus, the correct answer is C (Floods the frame on all interfaces except the incoming one).
Reference: HCIA-Datacom Study Guide, MAC Address Learning & Forwarding Section.
What is the TPID value defined by IEEE 802.1Q?
C
Explanation:
TPID (Tag Protocol Identifier) is a field in the VLAN tag that identifies 802.1Q-tagged frames.
The correct TPID value for 802.1Q is 0x8100.
0x9100 (B) is used for Q-in-Q (double tagging).
0x7200 (A) and 0x8200 (D) are incorrect values.
Thus, the correct answer is C (0x8100).
Reference: HCIA-Datacom Study Guide, VLAN Tagging Section.
What protocol does OSPF run over?
D
Explanation:
OSPF does not use TCP or UDP because it has its own reliable transmission mechanisms.
OSPF packets are encapsulated directly in IP packets using protocol number 89.
TCP (A) is used for connection-oriented communication, but OSPF does not rely on it.
UDP (C) is used for connectionless communication, but OSPF does not use it.
HTTP (B) is an application-layer protocol and irrelevant here.
Thus, the correct answer is D (IP).
Reference: HCIA-Datacom Study Guide, OSPF Protocol Overview Section.
For multiple paths to the same destination network, the router needs to compare the preference
values of the paths. If the preference values are the same, the router selects the paths based on the
cost value.
A
Explanation:
Routing preference (administrative distance) is the first criterion used when multiple paths exist.
If multiple routes have the same preference, the router then compares the cost (metric) to choose
the best path.
Lower cost values indicate better paths and are preferred by the router.
If multiple paths have the same cost, the router may perform load balancing (depending on the
routing protocol).
Thus, the correct answer is A (TRUE).
Reference: HCIA-Datacom Study Guide, Routing Selection Section.